Sebagai seorang digital marketer, produktivitas sering kali terhambat oleh hal-hal sepele yang memakan waktu. Automasi workflow hadir sebagai penyelamat untuk mengatasi masalah tersebut. Berikut adalah beberapa kondisi melelahkan yang sering kita alami sebelum mengenal automasi:
- Pekerjaan Repetitif yang Membosankan: Harus menyalin data leads dari form pendaftaran ke Google Sheets satu per satu secara manual setiap hari.
- Waktu Terbuang Percuma: Jam kerja yang seharusnya bisa dipakai untuk riset pasar atau strategi konten malah habis untuk urusan administrasi data.
- Rentan Human Error: Karena lelah melakukan hal yang sama berulang-ulang, sering terjadi kesalahan input data atau lupa kirim email follow-up ke klien potensial.
Mengapa n8n
Di tengah banyaknya tools automasi seperti Zapier atau Make, n8n menawarkan keunikan tersendiri yang membuatnya layak dipilih. Alasan utamanya adalah pendekatan visual dan kebebasan yang ditawarkan. Berikut adalah alasan kenapa n8n sangat menarik:
- Sistem Berbasis Node (Visual): Alur kerja ditampilkan seperti peta yang menghubungkan titik-titik. Kamu bisa melihat perjalanan data secara jelas tanpa bingung membaca kode yang rumit.
- Fair-code dan Self-hosted: Berbeda dengan tools lain yang mahal, n8n bisa kamu instal di server sendiri secara gratis. Kamu punya kendali penuh atas data dan privasi klien.
- Real-time Debugging: Jika ada error atau workflow macet, kamu bisa langsung melihat di node mana masalahnya terjadi, jadi perbaikan bisa dilakukan dengan cepat.
Keuntungan menggunakan n8n
Menggunakan n8n memberikan dampak positif jangka panjang bagi operasional bisnis maupun pekerjaan freelance kamu. Keuntungan yang paling terasa meliputi aspek biaya dan fleksibilitas teknis:
- Penghematan Biaya Operasional: Karena bisa di-host sendiri, kamu tidak perlu khawatir soal batasan kuota eksekusi (task) bulanan yang biasanya ada di platform berbayar lain.
- Integrasi Tanpa Batas: Sudah tersedia ratusan node bawaan untuk aplikasi populer (Google Sheets, Telegram, WordPress). Jika aplikasi yang kamu pakai belum ada, kamu tetap bisa menghubungkannya menggunakan fitur HTTP Request.
- Komunitas yang Aktif: Tersedia ribuan template workflow siap pakai yang dibagikan oleh komunitas, jadi kamu tidak perlu membuat semuanya dari nol.
Cara Menggunakannya sebagai Digital Marketer (Studi Kasus Nyata)
Teori saja tidak cukup. Mari kita langsung praktik membuat "Sistem Kirim E-book Gratis Otomatis". Bayangkan kamu ingin membagikan panduan belajar gratis sebagai lead magnet. Setiap ada orang mengisi form, mereka akan langsung menerima email berisi file PDF, dan datanya tersimpan otomatis di Google Sheets.
Berikut adalah langkah-langkah detail yang bisa langsung kamu ikuti sekarang:
Langkah 1: Siapkan Form Pendaftaran (Menggunakan Tally.so)
Kita gunakan Tally.so karena gratis, tampilannya bersih, dan fitur Webhook-nya mudah digunakan.
- Buat Form: Buka Tally.so, buat form baru beri judul "Download Ebook Gratis". Tambahkan input untuk Nama dan Email. Jangan lupa klik Publish.

- Siapkan Webhook di n8n:
- Buka n8n, tambahkan node Webhook.

- Pilih method POST.

- Salin (Copy) URL yang ada di bagian Test URL.
- Sambungkan Tally ke n8n:
- Kembali ke Tally, masuk ke menu Integrations.

- Pilih Webhooks, lalu paste URL dari n8n tadi ke kolom Endpoint URL.
- Klik Connect.

- Lakukan Tes: Klik tombol Listen for Event di node Webhook n8n kamu, lalu coba isi form Tally-mu sendiri. Jika node berubah hijau, artinya data berhasil masuk!


Langkah 2: Siapkan Database Google Sheets
Sebelum menyambungkan ke n8n, kamu wajib menyiapkan "wadah" datanya dulu agar n8n tidak bingung.
- Buka Google Sheets (sheets.google.com).
- Buat file baru (Blank spreadsheet), beri nama misalnya "Database Leads Ebook".
- Penting: Di baris pertama (Baris 1), buat judul kolom (Header).
- Ketik Nama di sel A1.
- Ketik Email di sel B1.

- Tutup tab Google Sheets, sekarang kita kembali ke n8n.
Langkah 3: Simpan Data ke Google Sheets
Jangan sampai data leads hilang. Kita arsipkan data tersebut secara otomatis.
- Tambahkan node Google Sheets di n8n.

- Pilih Operation Append row in sheet (Menambahkan baris).

- Hubungkan akun Google kamu di Select Credential

- Di bagian Document dan Sheet, ubah mode pencarian menjadi From list.
- Pilih file "Database Leads Ebook" yang tadi kamu buat.
- Pilih sheet/tab yang tersedia (biasanya "Sheet1").
- Mapping data dari Tally ke kolom spreadsheet:
- Kolom
Namadiisi dengan data dari Webhook (biasanya{{ $json.body.data.fields[0].value }}). - Kolom
Emaildiisi dengan data email pendaftar.
- Kolom

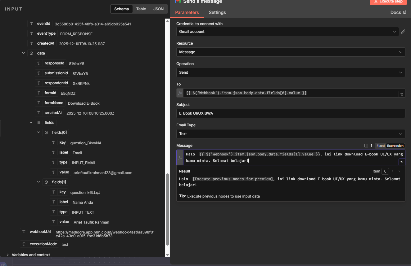
Langkah 4: Kirim Email via Gmail
Terakhir, biarkan sistem yang mengirimkan asetnya ke inbox mereka.
- Tambahkan node Gmail.
- Pilih Operation Send.

- Di kolom To Email, ambil data email dari langkah sebelumnya. (bisa drag and drop)
- Isi Subject dan Body email dengan pesan personal. Contoh: "Halo {{ $json.body.data.fields.value }}, ini link download E-book UI/UX yang kamu minta. Selamat belajar!"

Langkah 5: Uji Coba Menyeluruh dan Aktivasi (Wajib!)
Jangan langsung ditinggal! Pastikan sistemnya benar-benar berjalan dari awal sampai akhir.
- Test Workflow: Klik tombol Execute Workflow (biasanya di bagian bawah atau atas kanvas n8n). Ini akan membuat n8n dalam mode "Siaga".

- Isi Form Asli: Buka form Tally kamu di browser sebagai pengunjung biasa. Isi Nama dan Email (gunakan email pribadimu yang lain). Klik Submit.
- Cek Hasilnya:
- Lihat di n8n: Apakah semua node berubah jadi hijau sukses?
- Lihat di Google Sheets: Apakah datamu sudah masuk di baris baru?
- Lihat di Inbox Email: Apakah emailnya sudah masuk? (Cek folder Spam juga).
- Aktivasi (Go Live): Jika tes berhasil, jangan lupa ganti URL Webhook di Tally dari "Test URL" menjadi "Production URL" dan salin Production tersebut ke tally.so . Terakhir di n8n, klik tombol Activate (switch di pojok kanan atas) agar workflow jalan otomatis selamanya.


Dengan mengikuti panduan di atas, kamu sekarang sudah memiliki satu sistem automasi canggih yang bekerja 24 jam untukmu. Sebagai digital marketer, kemampuan merangkai logika sederhana ini akan membuat kerjamu jauh lebih efisien, terlihat profesional, dan tentunya hemat biaya. Selamat mencoba